D1151 【艺伎社源亲测】小狐狸ChatGPT付费创作系统1.8.6独立版 + H5端 + 小程序最新前端
小狐狸GPT付费体验系统最新版系统是一款基于ThinkPHP框架开发的AI问答小程序,是基于国外很火的ChatGPT进行开发的Ai智能问答小程序。当前全民热议ChatGPT,流量超级大,引流不要太简单!一键下单即可拥有自己的GPT!无限多开、更新不限时,整体测试下来非常完美,可以说小狐狸GPT目前国内最好的一款的ChatGPT对接 软件系统。
————————————————————–
小狐狸1.8.6独立版测试了下相比上一版修复了很多BUG,更的内容不多,基本在在几版上优化。核心增加了AI角色模拟模块。安装详见下方教程,本次特别全新提供一个未使用价值120美金的OpenAI API-KEY供大家共用。如果使用老版时可直接覆盖替换网站目录文件,同时通过数据库结构对比把新增的字段同步至老数据库。注意本版新增了AI角色模块,特别更新了小程序端AI角色,需要上传。小程序端是通过WebView访问,一般无大的变动升级无意义,也就是H5长什么样小程序就是什么样,所以只需要更新后台就行。
特别提醒:涉及前端如果出现错误或者打不开均与公众号配置有关,认真检查,只要公众号端正常小程序改下网址和ID就会正常。
关键点:后台接口参数对接公众号开发接口并启用(明文模式)、IP白名单加上、JS安全域名三项全加上(域名验证文件传至网站public目录下才能验证通过)。
演示网址已升级至最新版1.8.6,欢迎测试
此版本不能用了,请到
https://www.suyunet.cn/dapeng/39155

小程序

公众号web
安装测试环境:Nginx 1.20+PHP7.2+MySQL 5.6
有问题参照帮助文档,这些都是安装使用过程中整理出来的
————————————————–
OpenAI API-KEY 余额查询
小狐狸ChatGPT付费创作系统 服务器搭建 详细安装教程
国外服务器 宝塔面板搭建ChatGPT小程序流式回复 + 反向代理搭建配置教程
————————————————–
后台安装步骤:
1、在宝塔新建个站点,php版本使用7.2 、 7.3 或 7.4,把压缩包上传到站点根目录,运行目录设置为/public
2、导入数据库文件,数据库文件是 /db.sql
3、修改数据库连接配置,配置文件是/.env
4、正式使用时,请把调试模式关闭:/.env文件第一行,true改成false
5、超管后台地址:http://域名/super 初始账号密码:super 密码:www.suyunet.cn 及时修改
6、用户后台地址:http://域名/admin
反向代理网址和备用网址下载包查看
====================
小程序上传(建议第一种可控):
一、开发工具上传
提供的小程序前端,修改配置文件D8AF3D708142C5CFBEC95577B8F5E572.js里的域名和ID为自己的即可
二、后台代码上传
1、打开站点后台,找到小程序配置:系统->小程序->参数配置,配置小程序参数
2、在后台小程序管理“上传代码”页面,填入上传密钥,并配置好小程序的ip白名单,点击上传代码按钮
3、上传完成以后,登录小程序后台体验一下,没问题即可提交审核 小程序类目: 工具-办公
注意:需先配置支付参数、ChatGPT参数,否则小程序会因为功能不正常而驳回审核
源码仅供本地研究测试使用,如需可完美商业运营使用程序请联系官方购买正版!
——————————————————
本版赠送的共享礼包,一个未使用价值120美金的OpenAI API-KEY供大家共用
2023-05-09 v1.8.6 继续修复bug
2023-05-08 v1.8.5 修复几处bug
2023-05-04 v1.8.4 1、新增【角色模拟】模块 2、优化关键词库 本次需上传审核小程序

后台新增功能如下,新版功能采用应用的形式展现,便于后期新增功能全部放在功能里方便查找使用

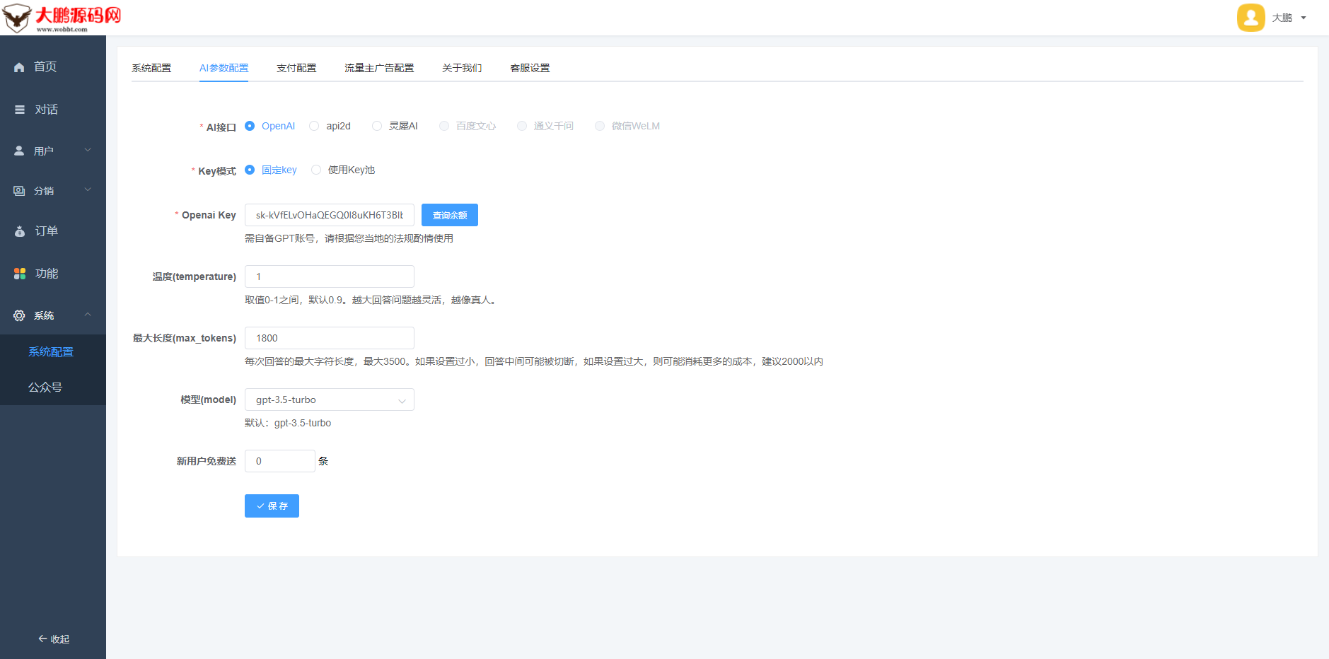
使用老版升级这里注意升级完成需要手功选择下KEY模式,如果有多个KEY就选择使用KEY池

用户管理后台界面

本版特别新增的功能AI身份模拟

启用WEB版本及H5时一定要接入微信公众号(认证服务号)才能正常使用

WEB端演示

H5端演示


小程序端配置文件演示(默认首页)

当前全民热议,市场空白,风口项目,流量超级大,引流太简单!立即可拥有自己的AI生产力工具!


这个是包含所有源码的版本吗 可以二开不